The Savior of the Warrior Project


1. Problem Statement: The Real-World Challenge
.jpeg)
.jpeg)
Modern soldiers, especially those stationed in extreme environments like the Himalayas or deserts, face a unique set of threats:
- Hypothermia, heatstroke, and cardiac events due to harsh climates.
- Avalanche risk: In the Himalayas, avalanches can bury soldiers, making rescue difficult and time-critical.
- No real-time health monitoring: Traditional gear cannot track vital signs or environmental exposure continuously.
- Delayed emergency response: Remote locations and poor communication infrastructure mean help may not arrive in time.
- Limited adaptability of gear: Clothing and equipment do not adjust to changing conditions or alert anyone if a crisis occurs.
- Similar risks for civilians: Elderly, chronically ill, and outdoor workers in extreme climates also lack proactive protection and monitoring.
.jpeg)
.jpeg)
Example Scene:
Imagine a soldier on patrol in the Himalayas. Suddenly, an avalanche strikes, burying him under snow. He cannot move or call for help. His body temperature drops, heart rate slows, and oxygen levels fall. Without immediate detection and rescue, survival chances plummet.
2. Proposed Solution: The Smart Wearable Suit
The Savior of the Warrior is a next-generation smart suit that integrates :
- Micro Controller: Arduino UNO R4 WiFi
.jpg)
- Vital sign sensors: Heart rate, body temperature, SpO2 (blood oxygen)
- Environmental sensors: Ambient temperature, humidity

- Peltier-based heating/cooling: Automatic body temperature regulation
.jpg)
- GPS module: Real-time location tracking
- Emergency alert system: Sends instant notifications to authorities via WiFi/Telegram
.png)
- Interactive web dashboard: Live monitoring and manual control
- Power Generation: Using the Solar Panels To recharge the batteries
.jpg)
How it works:
- Continuously monitors the user's health and environment
- Automatically heats or cools the suit as needed
- Instantly alerts nearby personnel and remote command centers if danger is detected (e.g., avalanche burial)
- Provides a user-friendly dashboard for manual control and status updates
Example Scene:
The buried soldier's suit detects a sudden drop in SpO2 and body temperature. It sends an emergency alert with his last GPS location and vital data to the command center. Rescue teams are dispatched immediately, guided by real-time health and location info.
3. How Does It Overcome the Problems?
- Real-time, continuous monitoring: Sensors track vital signs and environment 24/7, catching problems early.
- Automated intervention: The suit actively regulates body temperature, reducing risk before it becomes critical.
- Immediate alerts: Sends emergency messages (with location and health data) to command centers or caregivers, enabling rapid response—even if the user is unconscious or trapped (e.g., under an avalanche).
- User-friendly interface: The dashboard allows users or supervisors to check status and control the system easily, even from a phone.
- Adaptable for civilians: The same system can protect elderly or at-risk individuals at home or work.
Example Scene:
An elderly person at home during a heatwave experiences a spike in body temperature and heart rate. The suit cools them automatically and sends an alert to family or medical staff.
4. Uniqueness of This Project
- Integrated, modular design: Combines health, environment, actuation, and communication in one wearable system.
Automatic temperature regulation: Uses a Peltier module for both heating and cooling—rare in existing solutions.
To make the Peltier module cool(+ve of battery to +ve of module and -ve of battery to -ve of module)

To make the Peltier module heat/hot(+ve of battery to -ve of module and -ve of battery to +ve of module)

we can control this(forward and reverse connection) using motor driver(ln298)

- Avalanche emergency detection: If a soldier is buried, the suit monitors heart rate, temperature, and SpO2, and automatically sends alerts with location and health data to authorities, even if the soldier cannot call for help.
- Interactive, modern web dashboard: Real-time data, color-coded alerts, and manual controls, accessible from any device.
- Secure, real-time remote alerts: Uses HTTPS to send data to Telegram, ensuring privacy and reliability.
- Scalable and upgradable: Easily add new sensors (SpO2, GPS, etc.) or connect to cloud platforms for advanced analytics.
- Low-cost, open-source hardware: Makes the solution accessible for both military and civilian use, unlike many proprietary systems.
- Flexible circuit integration: Advanced flexible circuits can be used for durability, EMI protection, and lightweight design, making the suit robust and comfortable for soldiers.
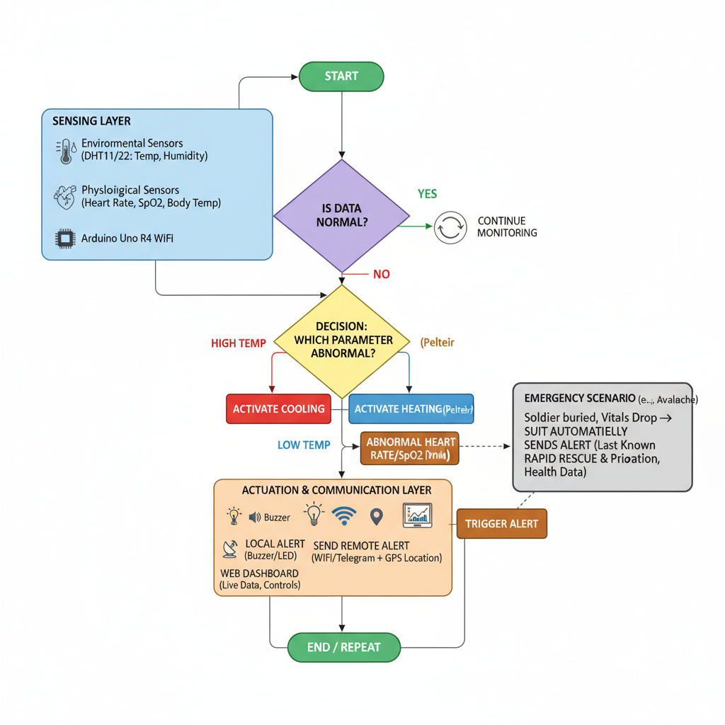
5. Designing the System Architecture
- Sensor Layer: DHT11/22 for temperature/humidity, pulse sensor for heart rate, SpO2 sensor for oxygen saturation.
- Processing Layer: Arduino Uno R4 WiFi collects, processes, and decides on actions.
- Actuation Layer: Motor driver controls Peltier module for heating/cooling.
- Communication Layer: WiFi module serves a web dashboard and sends alerts via HTTPS.
- User Interface: AJAX-powered, mobile-friendly dashboard with live updates, color-coded warnings, and control buttons.
- Alert Layer: Sends secure Telegram messages with health and location data.
- GPS Layer: Provides real-time location for rescue operations.
- Flexible circuit technology: Ensures the suit is lightweight, durable, and resistant to environmental and electromagnetic hazards.

6. Difference Between Existing Solutions and Our Project
Existing Solutions:
- Focus on only one aspect: a simple clothing or wearable to cover the body
- Use proprietary, expensive, or non-expandable hardware.
- Lack automatic actuation (heating/cooling) and real-time, user-friendly dashboards.
- Communication is often limited to local alerts or basic wireless (Bluetooth, Zigbee), not internet/cloud-based remote alerts.
- Avalanche detection is not integrated with health monitoring and automated alerting.
- Some use flexible heaters or biometric sensors, but lack integrated emergency response and remote alerting.
Our Project:
- All-in-one: Combines health, environment, actuation, and secure remote alerts in a single, modular suit.
- Automatic intervention: Not just monitoring—actively protects the user.
- Avalanche scenario: If a soldier is buried, the suit automatically sends health and location data to authorities for rapid rescue.
- Modern, accessible UI: Real-time, interactive dashboard for both users and supervisors.
- Cloud-ready: Can be expanded to cloud platforms for analytics, history, and AI-driven insights.
- Civilian and military use: Designed for both, with easy adaptation.
- Advanced flexible circuits: Provide durability, EMI protection, and lightweight integration, surpassing traditional rigid electronics.
Comparison of Existing Systems vs The Savior of the Warrior
| Feature / Parameter | Normal Army Wearable Suits (Protective Clothing) | Smartwatch / Fitness Bands | DIY IoT Projects | The Savior of the Warrior |
|---|---|---|---|---|
| Battlefield readiness | ✅ Designed for durability, protection from weather, fire, bullets (but no health sensing) | ❌ Not rugged, easily damaged | ❌ Not rugged, mostly hobby use | ✅ Rugged + health + thermal + IoT |
| Health Monitoring (Vitals) | ❌ None | ⚠ Only basic HR, SpO₂ (inaccurate in rugged use) | ⚠ Limited sensors (temp or HR only) | ✅ Multi-sensor (Temp, Humidity, BPM) |
| Temperature Regulation | ⚠ Passive (insulation, thermal layers, sometimes AC packs but bulky) | ❌ None | ❌ Rare | ✅ Peltier module active heating & cooling |
| Accuracy (Heart rate, Temp) | ❌ No sensing | ⚠ Moderate (optical HR fails in motion/sweat) | ❌ Poor (delay-based BPM) | ✅ High (interrupt BPM + calibrated sensors) |
| Communication/Alerts | ❌ None | ⚠ App-based, depends on smartphone | ❌ Rare/unstable | ✅ Dual alerts → Web UI + Telegram bot |
| UI/UX | ❌ None (physical uniform only) | ✅ Polished but locked ecosystem | ❌ Very basic HTML | ✅ Professional dashboard + live mini-graphs |
| Scalability / Upgrades | ❌ No electronics | ❌ Closed system, not upgradeable | ⚠ Limited DIY add-ons | ✅ Open-source, modular (GPS, ECG, SpO₂, gas sensors, AI) |
| Cost Factor | 💰 High (special military suits are expensive, 50k–70k) | 💰 Moderate (₹10k–₹40k) | 💰 Low (₹1k–₹3k) | 💰 Affordable (₹3k–₹6k) but professional-grade |
| Power/Energy | ❌ No electronics | ⚠ Battery drain (1–2 days) | ⚠ Not optimized | ✅ Arduino UNO R4 WiFi (low power) + future renewable options |
| Purpose | Protection only | Lifestyle/fitness | Hobby/demos | Battle-ready, life-saving companion |
7. Scalability and Upgrades
- Add new sensors: SpO2, ECG, GPS, accelerometer, gas sensors, etc.
- Cloud integration: Connect to IoT platforms for remote monitoring, analytics, and AI-based predictions.
- Mobile app: Develop a companion app for notifications and control.
- Data logging: Store and analyze historical data for health trends and predictive maintenance.
- Group monitoring: Monitor multiple users (soldiers, patients) from a single dashboard.
- Integration with AR/heads-up displays: For enhanced situational awareness and command communication.
- Energy harvesting and advanced power management: For longer battery life and reliability in the field.
8. Example Scenes
- Avalanche Rescue: A soldier is buried under snow. The suit detects abnormal vital signs and sends an emergency alert with GPS location to the command center. Rescue teams are dispatched immediately, guided by real-time health and location info.
- Desert Patrol: A soldier’s body temperature rises dangerously during a desert mission. The suit activates cooling and sends a warning to the base, allowing for rapid intervention before heatstroke occurs.
- Elderly Care: An elderly person at home during a heatwave experiences a spike in body temperature and heart rate. The suit cools them automatically and sends an alert to family or medical staff.
- Search and Rescue: During a disaster, rescue workers wear the suit. If one is injured or trapped, the system detects distress and sends location and health data to the rescue team, improving response time and survival chances.
9. Final Conclusion
“Savior of the Warrior” is a next-generation, modular, and scalable smart wearable system that bridges the gap between passive monitoring and active protection. It provides real-time health and environmental surveillance, automatic intervention, and secure, actionable alerts—empowering both military and civilian users to survive and thrive in the harshest conditions. Its unique integration of sensors, actuation, communication, and user experience sets a new standard for safety, adaptability, and impact in wearable technology.
In avalanche scenarios, the suit’s ability to automatically detect distress and transmit health and location data to authorities can be the difference between life and death—making it a truly transformative solution for modern defense and public safety.
By leveraging advanced flexible circuit technology, robust sensor integration, and secure communication, this project stands out as a comprehensive, future-ready answer to the most critical challenges faced by soldiers and vulnerable civilians today.
BOM using DigiKey myList:
Link : https://www.digikey.in/en/mylists/list/GQE708K7UE